Подсистема SS7
Структура
Плата VE-01 (VE-02) содержит до четырех независимых инстанций SS7 SSP (Service Switching Point). Подсистема SS7 плат VE-01/VE-02 использует два типа канальных окончаний - сигнальные линки (SS7lnk) и разговорные каналы (SS7). Каждое из этих канальных окончаний "привязано" к одной из инстанций SSP.
Канальные окончания SS7lnk представляют собой сигнальные линки MTP2 и выполняют функции передачи сигнальных и управляющих сообщений. Канальные окончания SS7 представляют собой разговорные каналы для передачи речевой информации. Шлюз платы VE-01 (VE-02) обеспечивает преобразование сигнализации SS7 ISUP на стороне TDM в сигнализацию SIP на стороне IP и обратно, преобразование данных речевых каналов TDM и потоки RTP и обратно.
Пример сети с полно-ассоциированными линками (непосредственное подключение сигнальных каналов к удаленной станции):
Пример сети с квази-ассоциированными линками (сигнальные каналы подключены через STP).
Описание работы
Установка соединения с сигнальной сетью
Соединение с сигнальной сетью (сигнальные линки) выполняется канальными окончаниями SS7lnk. Исходное состояние канального окончания - состояние Down. При успешной установке соединения MTP2 по сигнальному каналу с удаленным SP канальное окончание переходит в состояние Up. После этого SP обмениваются сообщениями STD_TEST и TRA.
Прием вызова со стороны сети IP
Прием телефонных вызовов со стороны сети IP выполняют канальные окончания SS7. Прием вызовов выполняется только на втором проходе поиска. Если канальное окончание SS7 свободно (то есть находится в состоянии Idle), и SSP, к которому привязано канальное окончание, успешно подключился к сигнальной сети (находится в состоянии Up), канальное окончание SS7 выполняет проверку на совпадение вызванного номера (имени пользователя) с регулярным выражением, установленным конфигурационным параметром "Рег. выражение вызова". Если обнаружено совпадение, проверяется наличие общего поддерживаемого аудиокодека для медиапотока RTP. Если общий поддерживаемый аудиокодек найден, канальное окончание SS7 обслуживает данный вызов (формирует и отправляет в сеть TDM сообщение IAM).
Базовый сценарий вызова
Базовый сценарий вызова со стороны IP приведен на следующий диаграмме:
При получении сообщения INVITE канальное окончание SS7 формирует и отправляет в сеть TDM сообщение IAM и переходит в состояние Proceeding.
Удаленная станция (Абонент Б), получив сообщение IAM, передает вызываемому абоненту сигнал вызова и отвечает сообщением ACM, в поле индикатора статуса которого содержится значение "Абонент свободен" (1).
При получении сообщения ACM канальное окончание SS7 передает в сторону сети IP ответ "180 Ringing".
После ответа вызываемого абонента канальное окончание SS7 получает сообщение ANM. После этого окончание SS7 передает в сеть IP ответ "200 OK", активирует медиапоток и переходит в состояние Connected.
Сценарий вызова с early media
Если канальное окончание SS7 получает со стороны TDM сообщение CPG, содержащее в поле event значение "Progress" или "Inband info", сигнализирующее о наличии данных в речевом канале, канальное окончание направляет вызывающему абоненту ответ SIP "183 Session Progress" с ответом на предложением SDP в теле сообщения и активирует медиапоток (early media). Таким образом, вызывающий абонент имеет возможность слышать речевые анонсы и/или другие акустические информационные сигналы, передаваемые в речевом канале. Пример сценария вызова с активацией медиапотока до ответа вызываемого абонента:
В данном примере поле event сообщения CPG имеет значение "Inband info", указывающее на наличие данных в речевом канале. При его получении канальное окончание SS7 сформировало сообщение SDP в теле ответа "183 Session Progress" и активировало медиапоток, дав возможность вызывающему абоненту прослушивать акустический сигнал "Контроль посылки вызова" (КПВ), сформированный оборудованием вызываемой стороны.
Вызов в сторону сети IP
Базовый сценарий вызова
При получении сообщения IAM плата VE-01 (VE-02) выполняет ряд проверок для определения возможности обслужить поступивший вызов, основные из которых перечислены ниже:
- Выполняется поиск разговорного канала (канального окончания SS7) с указанным в сообщении кодом CIC. Если канал не найден, сообщение игнорируется.
- Проверяется находится ли найденное канальное окончание SS7 в исходном состоянии. Если состояние отлично от
IdleиRBlocked(см. ниже об удаленной блокировке канала), сообщение игнорируется. - Проверяется значение поля Transmission Medium Requirements. Если его значение отлично от
speech(и3.1k audioпри условии установки конфигурационного параметра "Принимать 3.1k audio"), канальное окончание посылает отбой (REL), при этом полеcauseустанавливается в значение "Bearer capability not implemented" (65). Данная проверка выполняется только для варианта протокола ITU.
Если конфигурационный параметр "Преобразование Caller-ID" имеет непустое значение, выполняется замена номера вызывающего абонента по совпадению с заданным регулярным выражением. После этого канальное окончание SS7 формирует сообщение INVITE и отправляет его в сеть IP и переходит в состояние Calling.
При получении из сети ответа "180 Ringing" канальное окончание SS7 передает в сторону TDM сообщение ACM, содержащее в поле Called party's status indicator значение "Subscriber free" (1), и начинает передавать в разговорный канал сигнал "Контроль посылки вызова" (КПВ).
При получении из сети ответа "200 OK", сигнализирующего об ответе вызываемого абонента, канальное окончание SS7 прекращает передачу в канал сигнала "КПВ", активирует медиапоток, передает в сторону TDM сообщение ANM и переходит в состояние Connected.
Пример сценария вызова приведен ниже:
Немедленный ответ (автоответ)
В ряде случаев после отправки вызова (сообщения INVITE) в сеть IP удаленный usr-agent сразу передает ответ "200 OK" (такое поведение характерно для различного рода автоматических абонентских устройств). В этом случае канальное окончание SS7 сразу передает в сторону вызывающего абонента сообщение CON (только для варианта протокола ITU) или ANM (в случае ANSI) без предшествующих сообщений ACM и/или CPG.
Пример сценария вызова с немедленным ответом:
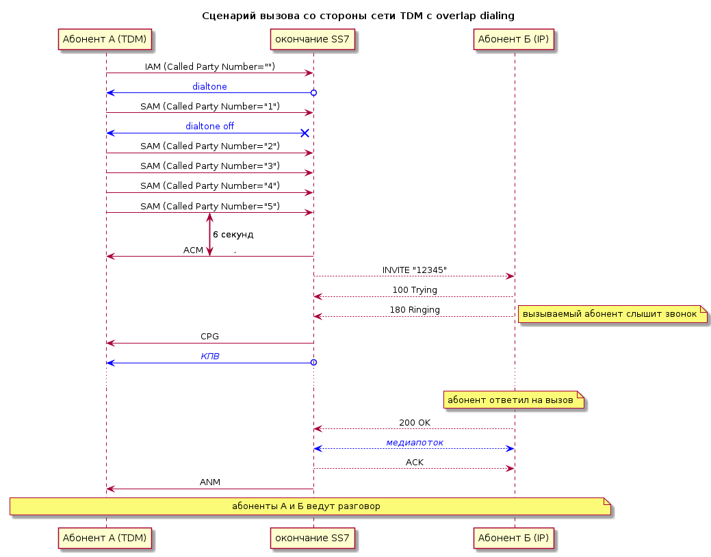
Сценарий вызова с overlap dialing (только ITU)
Рассмотренный выше сценарий предполагал, что сообщение IAM содержит в себе полный номер вызываемого абонента (En Bloc Dialing) и, таким образом, имеющейся в нем информации достаточно для трансляции вызова в SIP сообщение INVITE. В варианте протокола ITU возможны сценарии, в которых сообщение IAM содержит только часть (одну или несколько первых цифр) номера вызываемого абонента, а иногда не содержит цифр номера вообще. В таком случае оставшиеся недостающие цифры номера передаются в последующих сообщениях SAM.
При получении сообщения IAM с неполным номером канальное окончание SS7 проверяет, есть ли в номере хотя бы один символ. Если номер пуст, в речевой канал передается акустический сигнал готовности к набору номера (dialtone). После этого канальное окончание переходит в состояние Dialing и ожидает сообщение SAM.
При получении от вызывающего абонента сообщений SAM содержащиеся в них символы номера вызываемого абонента добавляются к ранее принятым. Сигнал готовности, если был включен, отключается. Ожидание цифр номера заканчивается либо при получении очередного сообщения SAM с признаком окончания набора номера (символ '#'), либо если в течение 6 секунд не поступило ни одного нового символа. По окончании приема номера канальное окончание передает в сторону вызывающего абонента сообщение ACM, после чего формирует и передает в сеть сообщение INVITE. Далее процесс установки соединения ничем не отличается от приведенного выше базового сценария.
Пример сценария с overlap dialing:
Замена номера вызывающего абонента
При получении вызова со стороны TDM в принятом сообщении IAM, как правило, содержится номер вызывающего абонента. Встречаются ситуации, когда номер вызывающего абонента приходит не в том формате, который требуется на стороне IP (например приходит только зоновый номер без кода страны и города). Функция замены по регулярному выражению номера вызывающего абонента, приходящего со стороны TDM, позволяет исправить эту ситуацию. Для решения проблемы в конфигурации канального окончания SS7 имеется конфигурационный параметр "Преобразование Caller-ID", позволяющий выполнять замену номера по регулярному выражению. Значение параметра задается в виде строки формата /<regexp>/<replacement>, где <regexp> - регулярное выражение, на совпадение с которым проверяется полученный номер, <replacement> - строка, которой заменяется номер в случае совпадения с регулярным выражением. В замене могут использоваться группы из регулярного выражения, которые подставляются с помощью комбинаций $1, $2 и т.д. Например если установить параметру "Преобразование Caller-ID" значение /^(.{7})$/7342$1, канальное окончание SS7 будет добавлять к принятому семизначному номеру префикс "7342".
Отбой соединения
Отбой соединения в направлении сети TDM выполняется передачей сообщения REL на любом этапе соединения. После передачи сообщения REL канальное окончание SS7 переходит в состояние Release и ожидает получения ответного сообщения RLC. После получения сообщения RLC канальное окончание SS7 переходит в исходное состояние (Idle). Инициатором отбоя может быть как вызывающая, так и вызываемая сторона.
При получении из сети TDM сообщения REL канальное окончание SS7 передает в сеть IP сообщения BYE, CANCEL или ответ с неуспешным кодом завершения в зависимости от текущего состояния транзакции SIP. В ответ на получение REL в сеть TDM передается сообщение RLC, после чего канальное окончание SS7 переходит в исходное состояние (Idle).
Примеры сценариев отбоя на разных этапах соединения:
Контроль целостности разговорной цепи (COT)
Так как в системе SS7 разговорные и сигнальные каналы могут проходить различными путями, в результате ошибок в конфигурации сети или возникновения каких-либо неисправностей возможны ситуации, когда выбранный для телефонного соединения разговорный канал неисправен (не транслирует речь абонентов между двумя коммутационными станциями (SSP)), что не мешает станциям успешно установить соединение, обмениваясь сообщениями по сигнальной сети. Для предотвращения таких ситуаций служит процедура контроля целостности цепи (Continuity Check, COT). Контроль заключается в том, что на одной стороне канала (стороне A) в него подается тональная частота, на другой стороне (стороне B) либо подключается шлейф разговорного канала, либо подключается приемник тональной частоты, и при ее обнаружении в канал в обратном направлении передается эта же или другая тональная частота. Сторона A, приняв тональную частоту из канала, делает вывод об исправности разговорного канала.
Конфигурационный параметр "Continuity check %" канального окончания SS7 определяет приблизительный процент исходящих (в направление сети TDM) вызовов, при которых выполняется контроль целостности цепи: например при значении параметра 0 контроль не выполняется никогда, при значении 100 контроль выполняется при каждом вызове, при значении 10 - при каждом десятом вызове и т.п.
При выполнении вызова с контролем исправности разговорной цепи канальное окончание SS7 исходящей станции (A) устанавливает в поле Nature of Connection Indicator передаваемого сообщения IAM флаг "Continuity Check Required", начинает передавать в разговорный канал тональную частоту 1780 или 2010 Гц (значение передаваемой частоты определяется конфигурационным параметром "Continuity check probe Tx"), переходит в состояние COT и ожидает приема из разговорного канала ответной тональной частоты (1780 Гц или 2010 Гц).
Канальное окончание SS7 входящей станции (B), получив сообщение IAM с установленным флагом "Continuity Check Required", подключает к разговорному каналу приемник тональной частоты и переходит в состояние Loopback. При получении из разговорного канала ожидаемой тональной частоты канальное окончание SS7 начинает генерировать в канал ту же самую или альтернативную частоту. Принимаемые и передаваемые частоты определяются конфигурационным параметром "Continuity check loopback".
В случае успешного приема станцией A из разговорного канала ожидаемой тональной частоты она отключает свой передатчик, передает станции B сообщение COT с признаком успешного выполнения теста и переходит в состояние Proceeding. Станция B, получив сообщение COT с признаком успешного выполнения теста, отключает от разговорного канала приемник и передатчик тональных частот, переходит в состояние Calling и продолжает обработку вызова обычным образом. Далее показан пример сценария вызова с успешным контролем разговорной цепи.
В случае, если станция A в течение 2 секунд с момента передачи тонального сигнала не получила обратный сигнал, она отключает генератор, передает станции B сообщение COT с индикацией неуспешной проверки, возвращает вызывающей стороне ответное сообщение SIP с неуспешным кодом и переходит в состояние COT fail, предотвращая таким образом последующие занятия неисправного разговорного канала. Станция B, получив сообщение COT с индикацией неуспешной проверки, отключает приемник от канала и также переходит в состояние COT fail.
Через 5 секунд после неуспешного завершения проверки разговорной цепи станция A инициирует повторную проверку, для чего передает станции B сообщение CCR, подключает к каналу генератор, переходит в состояние COT и ожидает обратной тональной частоты. Станция B, получив сообщение CCR, подключает к каналу приемник частоты и переходит в состояние Loopback. Последующая проверка проходит точно таким же образом, как и первая (после сообщения IAM). В случае неуспеха описанные повторные проверки целостности разговорной цепи повторяются каждые 2 минуты до тех пор, пока очередная проверка не завершится успешно. При успешном завершении повторной проверки станция A передает станции B сообщение COT с индикацией успешной проверки цепи. Получив это сообщение, станция B передает станции A сообщение REL и переходит в состояние Release. Станция A, получив сообщение REL, передает сообщение RLC и переходит в исходное состояние (Idle). Станция B, получив сообщение RLC, также переходит в исходное состояние (Idle). С этого момента разговорный канал снова способен обслуживать вызовы.
Ниже показан пример сценария с неуспешными проверками разговорного канала.
Удаленная блокировка
При получении из сети TDM сообщения BLO или CGB канальное окончание SS7 переходит в состояние удаленной блокировки (RBlocked). При этом если в момент получения указанных сообщений канальное окончание не находится в исходном состоянии (Idle), а занято обслуживанием вызова, переход в состояние RBlocked выполняется только после завершения текущего вызова (окончания телефонного разговора). В состоянии RBlocked канальное окончание SS7 не принимает вызовы со стороны сети IP.
Состояние удаленной блокировки снимается в следующих случаях:
- получение сообщения UBL или CGU;
- получение сообщения IAM (входящий вызов со стороны сети TDM);
- получение сообщений RSC или GRS;
- изменение привязки канального окончания SS7 к SSP в конфигурации канального окончания.
Параметры конфигурации
Параметры SSP0 - SSP3
SSP платы VE-01 (VE-02) представляет собой особый тип канального окончания - он выполняет обработку сигнализации ISUP и SIP и поэтому многие его конфигурационные параметры такие же, как и у большинства канальных окончаний других типов, но при этом SSP не работает напрямую с каналами TDM, а использует для этого канальные окончания SS7 и SS7lnk. SSP не отображаются на вкладке "Канальные окончания" диалога конфигурации платы, они отображаются на вкладке "SS7":
На вкладке "SS7" отображается таблица с состоянием и основными параметрами SSP. Там же имеются чекбоксы, позволяющие включить или выключить каждый SSP.
- Enable
- Чекбокс определяет включение/выключение данного SSP. Если чекбокс отмечен, SSP включен. Если чекбокс не отмечен, SSP отключен. Обратите внимание, что конфигурация отключенных SSP не записывается в плату, она сохраняется до тех пор, пока диалог конфигурации платы открыт. Если отключить SSP, записать конфигурацию и закрыть диалог, конфигурация SSP будет потеряна.
- Состояние
- Текущее состояние SSP. Может принимать значения
DownиUp.
- Local Point Code
- Значение конфигурационного параметра "Local Point Code" - см. ниже.
- Вариант протокола
- Значение конфигурационного параметра "Вариант протокола" - см. ниже.
- SIP URI
- Значение конфигурационного параметра "SIP URI".
- Регистрация
- Текущее состояние регистрации SSP на удаленном сервере регистрации. Может принимать значения "да" (SSP успешно зарегистрирован) и "нет" (SSP не зарегистрирован).
При клике иконки "Изменить настройки" в столбце "Действия" открывается диалог конфигурации соответствующего SSP:
Далее описаны параметры, специфичные для SSP. Не указанные здесь конфигурационные параметры работают так же, как и в большинстве других типов канальных окончаний - см. EndpointParameters.
- Local Point Code
- Конфигурационный параметр устанавливает код сигнальной точки данного SSP. Значение может быть установлено как в формате десятичного числа, так и в формате "3-8-3" ("8-8-8" в варианте ANSI).
- Вариант протокола
- Конфигурационный параметр выбирает вариант протокола, используемый данным SSP. Доступные значения - "ITU" и "ANSI". Значение по умолчанию - "ITU".
- Индикатор сети (NI)
- Конфигурационный параметр устанавливает поле Network indicator в сообщениях SS7. Доступные значения: "International" (00), "International Spare" (01), "National" (10), "National Spare" (11).
- SLS shift
- Конфигурационный параметр определяет величину циклического сдвига вправо поля SLS при отправке сообщений MTP3 в ANSI сети. Допустимые значения - от 0 до 7. Значение по умолчанию - 0 (сдвиг не выполняется).
- Преобразование Caller-ID
- Параметр позволяет выполнять замену номера вызывающего абонента при входящем вызове (TDM --> IP). Значение параметра задается в виде строки формата
/<regexp>/<replacement>, где<regexp>- регулярное выражение, на совпадение с которым проверяется полученный номер,<replacement>- строка, которой заменяется номер в случае совпадения с регулярным выражением. В замене могут использоваться группы из регулярного выражения, которые подставляются с помощью комбинаций$1,$2и т.д. Например при установке значения параметра/^([34789]\d{9})$/+7$1к 10-значным номерам вызывающих абонентов, начинающимся с цифр 3, 4, 7, 8 или 9, будет добавляться префикс "+7". Если значением параметра является пустая строка, функция преобразования Called-ID отключена. Значение по умолчанию - пустая строка.
- Принимать 3.1k audio
- Параметр определяет, будет ли SSP принимать вызовы со стороны TDM, если поле Transmission Medium Requirement (TMR) принятого сообщения IAM имеет значение "3.1k audio". Так как плата VE-01 является голосовым шлюзом, нормальным поведением является прием только голосовых вызовов (TMR "Speech"). При получении вызовов любых других типов SSP отвечает сообщением REL с указанием кода причины 65 ("Bearer capability not implemented"). TMR "3.1k audio" означает, что вызывающая сторона запрашивает передачу данных, модулированных в полосе канала ТЧ (факс/модем). Для нормального прохождения таких данных требуется, чтобы цифровой поток разговорного канала 64 кбит/с не претерпевал дополнительных преобразований - сжатия, подавления эха, изменения уровня (усиления/ослабления) и т.п. В случае голосового шлюза эти условия, как правило, выполнены быть не могут. Однако в реальной жизни встречаются случаи, когда вызывающая сторона указывает "3.1k audio" при осуществлении обычных голосовых вызовов. Отметка данного чекбокса разрешает SSP принимать вызовы c TMR "3.1k audio". Значение по умолчанию - чекбокс не отмечен (принимаются только вызовы с TMR "speech").
- Передавать INR если в IAM нет номера вызывающего
- Если чекбокс отмечен, при получении сообщения IAM, в котором отсутствует номер вызывающего абонента, SSP отправит вызывающей стороне сообщение INR, запрашивающее номер вызывающего, и будет ожидать ответное сообщение INF. Если чекбокс не отмечен, сообщение INR не отправляется, и вызов будет обрабатываться при отсутствии информации о номере вызывающего абонента. Значение по умолчанию - чекбокс не отмечен (сообщение INR не отправляется).
Параметры сигнального линка SS7lnk
Пример конфигурации канального окончания SS7lnk:
- SSP
- Параметр устанавливает номер SSP (Service Switching Point), к которому привязан данный сигнальный линк.
- Adjacent Point Code
- Параметр устанавливает значение Adjacent Point Code (APC) - код сигнальной точки, с которой непосредственно связан данный сигнальный линк.
- Signaling Link Code
- Параметр устанавливает значение Signaling Link Code (SLC) - код идентификации линка, присвоенный данному сигнальному линку на обеих сторонах. Допустимые значения - от 0 до 15.
Параметры речевого канала SS7
Пример конфигурации канального окончания SS7:
Далее описаны параметры, специфичные для канального окончания SS7. Не указанные здесь конфигурационные параметры работают так же, как и в других канальных окончаниях. См. EndpointParameters.
- SSP
- Параметр устанавливает номер SSP (Service Switching Point), к которому привязан данный речевой канал.
- Код идентификации канала (CIC)
- Параметр устанавливает код идентификации данного речевого канала (CIC), используемый в сигнальных сообщениях ISUP для указания канала, используемого для передачи речевой информации телефонного вызова. Допустимые значения - от 0 до 16383.
- Код точки назначения (DPC)
- Параметр устанавливает код сигнальной точки, находящейся на удаленном конце данного канала.
- Continuity check %
- Параметр определяет приблизительный процента исходящих (в направление сети TDM) телефонных вызовов, при выполнении которых будет производиться контроль целостности разговорного канала (continuity check). Допустимые значения - от 0 до 100. Например, при установке значения 10 проверка целостности разговорного канала будет выполняться при установке каждого десятого исходящего соединения, При установке значения 33 - каждого третьего соединения, при установке значения 100 - каждого соединения. При установке значения 0 контроль целостности цепи не выполняется. Значение по умолчанию - 0 (контроль целостности цепи не выполняется).
- Continuity check probe Tx
- Параметр устанавливает значение частоты, передаваемой в разговорный канал при выполнении исходящей проверки целостности цепи (сontinuity check). Параметр позволяет выбрать одно из двух значений - 1780 Гц и 2010 Гц. Значение по умолчанию - 2010 Гц.
- Continuity check loopback
- Параметр устанавливает режим шлейфа (loopback) тональной частоты при выполнении входящей проверки целостности разговорной цепи (сontinuity check).
- 1780→1780, 2010→2010: из канала ожидается любая из частот 1780 Гц, 2010 Гц, при приеме одной из частот в канал передается тональный сигнал с той же самой частотой.
- 1780→2010, 2010→1780: из канала ожидается любая из частот 1780 Гц, 2010 Гц, при приеме одной из частот в канал передается тональный сигнал с альтернативной (измененной) частотой.
- 1780→1780: из канала ожидается частота 1780 Гц, при приеме этой частоты в канал передается тональный сигнал с той же частотой.
- 2010→2010: из канала ожидается частота 2010 Гц, при приеме этой частоты в канал передается тональный сигнал с той же частотой.
- 1780→2010: из канала ожидается частота 1780 Гц, при приеме этой частоты в канал передается тональный сигнал с частотой 2010 Гц.
- 2010→1780: из канала ожидается частота 2010 Гц, при приеме этой частоты в канал передается тональный сигнал с частотой 1780 Гц.
- 1780→1780, 2010→1780: из канала ожидается любая из частот 1780 Гц, 2010 Гц, при приеме одной из частот в канал передается тональный сигнал с частотой 1780 Гц.
- 1780→2010, 2010→2010: из канала ожидается любая из частот 1780 Гц, 2010 Гц, при приеме одной из частот в канал передается тональный сигнал с частотой 2010 Гц.
Состояния
Состояния канального окончания SS7lnk
- Down
- Соединение MTP2 отсутствует.
- Up
- Соединение MTP2 установлено.
Состояния канального окончания SS7
- Idle
- Исходное состояние (канал свободен).
- Proceeding
- Получено INVITE, отправлено IAM, ожидается ответ.
- Dialing
- Получено сообщение IAM с неполным номером, ожидаются сообщения SAM с дополнительными цифрами номера.
- Calling
- Получено IAM, отправлено INVITE, ожидается ответ.
- Connected
- Установлено соединение, ведется разговор.
- Release
- Отправлено REL или RSC, ожидается RLC.
- Loopback
- Выполняется входящий тест разговорной цепи. Получено CCR или IAM с запросом проверки целостности разговорной цепи, подключен шлейф разговорного канала, ожидается COT с результатом теста.
- COT
- Выполняется исходящий тест разговорной цепи. Отправлено CCR или IAM с запросом проверки целостности разговорной цепи, подключен генератор, ожидается прием тестовой частоты.
- COT fail
- Разговорная цепь неисправна: последний тест COT завершился неуспешно.
- RBlocked
- Удаленная блокировка канала.
Упрощенная диаграмма состояний
Attachments (4)
- ss1.jpg (24.0 KB ) - added by 5 years ago.
- ss3.jpg (76.7 KB ) - added by 21 months ago.
- ss4.jpg (66.9 KB ) - added by 21 months ago.
- ss2.jpg (69.9 KB ) - added by 21 months ago.
Download all attachments as: .zip




