Содержание:
Канальное окончание 1IND (индуктивный код)
Канальное окончание 1IND предназначено для подключения к АТС и/или абонентским концентраторам через соединительную линию, использующую сигнализацию по одному выделенному сигнальному каналу индуктивным кодом. Передача линейной сигнализации и номера вызываемого абонента производится по выделенному сигнальному каналу (СУВ A), передача номера вызывающего абонента выполняется частотным способом (безинтервальный пакет АОН).
Линейные сигналы канального окончания 1IND
| Сигнал | Параметры передачи | Параметры приема (детектирования) |
| Короткий сигнал (КС) | импульс длительностью 20 мс | импульс длительностью 10-35 мс |
| Длинный сигнал (ДС) | импульс длительностью 88 мс | импульс длительностью 65-115 мс |
| Набор номера | импульсы длительностью 48 мс | импульсы длительностью 35-65 мс |
| Межсерийный интервал набора | настраивается | пауза более 200 мс |
| Сигнал отбоя (ОС) | импульс длительностью 400 мс | импульс длительностью более 115 мс |
Описание работы канального окончания
Вызов со стороны TDM
Базовый сценарий вызова
При получении сигнала "Занятие" из соединительной линии канальное окончание 1IND переходит в состояние NumRecv и ожидает номер вызываемого абонента. Номер вызываемого абонента передается декадными сериями импульсов в сигнальном канале. Окончание набора номера определяется по таймауту, устанавливаемому конфигурационным параметром "Таймаут набора". Кроме этого, если конфигурационный параметр "Рег. выражение набора" не пуст, после приема каждой цифры номера выполняется проверка набранного номера на совпадение с регулярным выражением. При совпадении номера с регулярным выражением принимается решение об окончании набора номера. После окончания набора номера канальное окончание 1IND отправляет в сторону сети IP сообщение INVITE и переходит в состояние Outgoing.
В состоянии Outgoing канальное окончание 1IND находится до ответа вызываемого абонента или отмены вызова (отклонения вызова вызываемой стороной или снятия вызова вызывающей стороной). При получении от вызываемой стороны ответа "180 Ringing" окончание 1IND передает в соединительную линию акустический сигнал "Контроль посылки вызова" (КПВ).
При ответе вызываемого абонента канальное окончание 1IND подключает медиапоток к каналу TDM (если это не было сделано ранее), передает вызывающему абоненту сигнал "Ответ" и переходит в состояние Connected.
В случае междугородного вызова (входящее занятие коротким сигналом КС) сценарий установки соединения дополняется передачей в канал сигнала "Абонент свободен" при получении ответа "180 Ringing" со стороны IP:
Определение занятости или свободности вызываемого абонента происходит по результату посылки вызова (INVITE), поэтому сигнал "Послать вызов" канальным окончанием 1IND игнорируется.
При получении от вызываемой стороны медиапотока до ответа вызываемого абонента (ответ "183 Session Progress") медиапоток подключается к каналу TDM, и дальнейшая передача акустических сигналов вызывающему абоненту возлагается на оборудование вызываемого абонента. Пример сценария местного вызова с получением медиапотока до ответа вызываемого абонента:
Определение номера вызывающего абонента
Если конфигурационный параметр "Макс. число запросов АОН" не равен нулю, описанный выше процесс входящего вызова дополняется функцией определения номера вызывающего абонента. Определение номера состоит в посылке запроса и получении ответа. Запрос АОН выполняется передачей в канал TDM линейного сигнала "Ответ" (ДС) с одновременной передачей тонального сигнала 500 Гц. В течение 500 мс канальное окончание ожидает получения безинтервального пакета АОН, содержащего категорию и 7 цифр номера вызывающего абонента. Если безинтервальный пакет принят и успешно декодирован, канальное окончание переходит к передаче вызова в направление сети IP. Если пакет АОН не принят или не может быть декодирован, в зависимости от значений конфигурационного параметра "Макс. число запросов АОН" процесс запроса и приема ответа может быть повторен заданное число раз.
В случае успешного определения категории и номера вызывающего абонента в поле From: передаваемого в направлении сети IP сообщения INVITE имя пользователя (username) формируется из номера вызывающего абонента. Категория вызывающего абонента передается в виде значения параметра cpc (calling-party-category) URI поля From:.
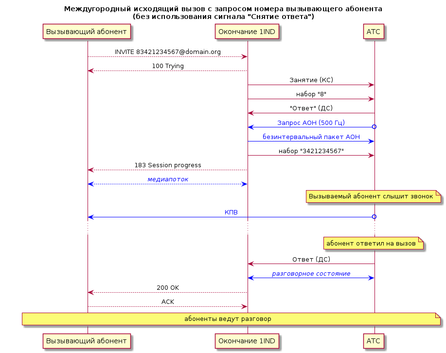
Процедура запроса АОН зависит от конфигурационного параметра Использовать сигнал "Снятие ответа". Если соответствующий чекбокс не отмечен, вызов с запросом АОН выглядит следующим образом:
Если чекбокс Использовать сигнал "Снятие ответа" отмечен, сценарий дополняется передачей линейного сигнала "Снятие ответа" (ДС) от канального окончания 1IND после приема безинтервального пакета АОН:
Так как в ответе АОН передается только 7 цифр номера вызывающего абонента, канальное окончание 1IND позволяет выполнять модификацию номера вызывающего абонента с помощью регулярного выражения, задаваемого конфигурационным параметром "Преобразование АОН". Например, при установке параметра "Преобразование АОН" в значение /^(.*)$/7342\1 и получении в безинтервальном пакете АОН номера 1234567 полученный номер будет дополнен слева комбинацией "7342", в результате чего будет сформирован номер вызывающего абонента "73421234567".
Вызов со стороны IP
При получении вызова со стороны сети IP канальное окончание 1IND переходит в состояние Seizure и передает в соединительную линию линейный сигнал "Занятие". При этом канальное окончание проверяет, начинается ли вызываемый номер с префикса, установленного конфигурационным параметром "Префикс межгорода". Если начало номера вызываемого абонента совпадает с префиксом межгорода, канальное окончание выполняет междугородное занятие (КС), иначе выполняется местное занятие (ДС).
После передачи сигнала "Занятие" канальное окончание 1IND переходит в состояние Dialing и начинает передавать в соединительную линию номер вызываемого абонента. Номер вызываемого абонента передается посимвольно слева направо в соответствии со следующими правилами:
- если очередной символ - цифра, передается серия импульсов набора номера, соответствующая этой цифре ("1" - 1 импульс, "2" - 2 импульса,... "0" - 10 импульсов), за которой следует межцифровая пауза, длительность которой определяется конфигурационным параметром "Межцифровой интервал";
- если передается междугородный номер, после префикса межгорода выполняется дополнительная пауза в наборе, длительность которой определяется конфигурационным параметром "Пауза межгорода";
- если очередной символ - 'p', выполняется дополнительная пауза в наборе, длительность которой определяется конфигурационным параметром "Пауза межгорода";
- прочие символы игнорируются.
После передачи всех цифр номера канальное окончание 1IND переходит в состояние Dialed, передает вызывающему ответ "183 Session progress", активирует медиапоток и ожидает ответ вызываемого абонента.
Определение номера вызывающего абонента
Определение номера вызывающего абонента при исходящем вызове зависит от конфигурационных параметров Использовать сигнал "Снятие ответа" и Воспринимать первый "Ответ" как запрос АОН. Их возможные комбинации приведены в следующей таблице:
| № | Использовать сигнал "Снятие ответа" | Воспринимать первый "Ответ" как запрос АОН | Краткое описание |
| 1 | не отмечен | не отмечен | Тональный сигнал 500 Гц канальным окончанием 1IND не детектируется, безинтервальный пакет АОН не передается, любой линейный сигнал "Ответ" воспринимается как ответ вызываемого абонента. |
| 2 | не отмечен | отмечен | Тональный сигнал 500 Гц канальным окончанием 1IND не детектируется. Предполагается, что первый линейный сигнал "Ответ" является запросом АОН. После передачи безинтервального пакета АОН канальное окончание 1IND возвращается в предответное состояние. |
| 3 | отмечен | не отмечен | Тональный сигнал 500 Гц канальным окончанием 1IND детектируется. После передачи безинтервального пакета АОН канальное окончание 1IND ожидает сигнал "Снятие ответа". |
| 4 | отмечен | отмечен | Тональный сигнал 500 Гц канальным окончанием 1IND детектируется, но первый линейный сигнал "Ответ" воспринимается как запрос АОН независимо от наличия или отсутствия сигнала 500 Гц. После передачи безинтервального пакета АОН канальное окончание 1IND ожидает сигнал "Снятие ответа". |
Если чекбокс Использовать сигнал "Снятие ответа" не отмечен, а чекбокс Воспринимать первый "Ответ" как запрос АОН отмечен (комбинация №2), предполагается, что вышестоящая АТС всегда передает запрос АОН. В таком режиме первый линейный сигнал "Ответ" трактуется как запрос АОН (независимо от наличия тонального сигнала 500 Гц). Получив первый сигнал "Ответ" канальное окончание 1IND переходит в состояние Answered и передает безинтервальный пакет АОН.
Передаваемый в безинтервальном пакете АОН номер формируется по следующему алгоритму:
- Из имени пользователя (username) вызывающего абонента удаляются все нецифровые символы.
- Если результат длиннее 7 символов, оставляются только последние 7 символов.
- Если результат короче 7 символов, он дополняется слева до 7 цифр соответствующими символами значения конфигурационного параметра "Шаблон посылки АОН". Символы при этом сохраняют свою позицию, например если username вызывающего абонента "6789" и шаблон посылки АОН "1230000", будет сформирован номер "1236789".
Категория вызывающего абонента, передаваемая в безинтервальном пакете АОН, формируется следующим образом:
- Если в URI вызывающего абонента присутствует параметр
cpc, и значением параметра является десятичная цифра (0-9), эта цифра передается в качестве категории вызывающего абонента. - Если параметр
cpcв URI вызывающего абонента отсутствует, или его значение не является десятичной цифрой, в качестве категории вызывающего абонента используется значение конфигурационного параметраКатегория по умолчанию.
После окончания передачи безинтервального пакета канальное окончание 1IND автоматически возвращается в состояние Dialing и продолжает набор номера (если передача номера не была закончена), или в состояние Dialed (если набор номера был закончен) и ожидает ответ вызываемого абонента. При получении следующего сигнала "Ответ" канальное окончание 1IND передает вызывающему абоненту ответ "200 OK" и переходит в состояние Connected. Последующие сигналы "Ответ" (ДС) канальным окончанием 1IND игнорируются. Сценарий такого вызова приведен ниже:
Как уже было упомянуто выше, запрос АОН может поступить в процессе набора номера, например при междугородном исходящем вызове АМТС, как правило, запрашивает номер вызывающего после набора префикса межгорода (например "8"). В этом случае после передачи безинтервального пакета АОН канальное окончание 1IND возвращается в состояние Dialing и продолжает передачу оставшихся цифр номера вызываемого абонента.
Если чекбокс Использовать сигнал "Снятие ответа" отмечен, а чекбокс Воспринимать первый "Ответ" как запрос АОН не отмечен (комбинация №3), при получении линейного сигнала "Ответ" канальное окончание 1IND переходит в состояние Answered и в течение 600 мс ожидает тональный сигнал 500 Гц. Если в течение этих 600 мс тональный сигнал 500 Гц не был детектирован, канальное окончание 1IND считает, что имел место ответ вызываемого абонента - вызывающему абоненту передается ответ "200 OK", и канальное окончание переходит в состояние Connected. Если в течение 600 мс тональный сигнал 500 Гц детектирован, канальное окончание 1IND передает в канал безинтервальный пакет АОН, сформированный по описанному выше алгоритму. После завершения передачи кодограммы АОН канальное окончание 1IND в течение 500 мс ожидает линейного сигнала "Снятие ответа". Если в течение 500 мс сигнал "Снятие ответа" получен, канальное окончание возвращается в состояние Dialing и продолжает набор номера (если передача номера не была завершена) или в состояние Dialed (если передача номера была завершена) и ожидает ответа вызываемого абонента. Если в течение 500 мс после окончания передачи безинтервального пакета АОН линейный сигнал "Снятие ответа" не получен, канальное окончание 1IND дает вызывающему абоненту ответ "200 OK" и переходит в состояние Connected. Соответствующий сценарий вызова приведен ниже:
Если чекбоксы Использовать сигнал "Снятие ответа" и Воспринимать первый "Ответ" как запрос АОН отмечены (комбинация №4), канальное окончание 1IND предполагает, что со стороны вызываемого абонента поступит, как минимум, один запрос АОН. В этом случае первый линейный сигнал "Ответ" (ДС), полученный в процессе исходящего вызова, трактуется как запрос АОН даже если он не сопровождался тональным сигналом 500 Гц. Это позволяет передать номер вызывающего абонента даже станциям, имеющим "плохой" тональный сигнал запроса АОН (например искаженный, имеющий слишком высокий или слишком низкий уровень, или имеющий слишком большое отклонение частоты от номинального значения 500 ГЦ), который поэтому не может быть обнаружен детектором платы VE-01. Последующие запросы АОН (кроме первого) требуют наличия тонального сигнала 500 Гц.
Встречное занятие
Встречное занятие - ситуация, при которой оборудование на обоих сторонах соединительной линии одновременно пытается выполнить занятие. Для системы сигнализации с индуктивным кодом встречное занятие разрешается в соответствии с правилом приоритета вышестоящей АТС. Канальное окончание 1IND платы VE-01 предполагает, что удаленная сторона всегда является вышестоящей по отношению к нему, поэтому при обнаружении встречного занятия (прием сигнала занятия во время передачи собственного занятия) канальное окончание 1IND сразу переходит в состояние NumRecv и приступает к приему номера как при нормальном входящем занятии. При этом существующий вызов SIP, для обслуживания которого выполнялась попытка занятия канала, возвращается для повторного поиска свободного канального окончания. При наличии другого свободного канального окончания вызов будет принят и обслужен им. При отсутствии других свободных канальных окончаний вызывающий получит ответ "486 Busy here".
Отбой
Отбой соединений выполняется передачей отбойного сигнала и последующим переходом в состояние Idle, кроме случая входящего междугородного вызова. В случае входящего междугородного вызова при получении отбоя со стороны сети IP канальное окончание 1IND передает линейный сигнал "Отбой" (ДС), переходит в состояние DiscWait и ожидает отбойный сигнал с удаленной стороны.
Параметры конфигурации канального окончания
Пример конфигурации канального окончания 1IND:
Далее описаны параметры, специфичные для канального окончания 1IND. Не указанные здесь конфигурационные параметры работают так же, как и во всех прочих существующих канальных окончаниях. См. EndpointParameters.
- Инверсия СУВ
- Если чекбокс отмечен, передаваемый и принимаемый СУВ инвертируются: неактивное состояние СУВ - 0, активное - 1. Если чекбокс не отмечен, инверсия отсутствует: неактивное состояние СУВ - 1, активное - 0. Значение по умолчанию - чекбокс не отмечен (инверсия отсутствует).
- Использовать сигнал "Снятие ответа"
- Если чекбокс не отмечен, детектор тонального сигнала 500 Гц не используется, после передачи безинтервального пакета АОН (если отмечен чекбокс
Воспринимать первый "Ответ" как запрос АОН) канальное окончание автоматически возвращается в предответное состояние, после приема безинтервального пакета АОН сигнал "Снятие ответа" не передается. Если чекбокс отмечен, после получения линейного сигнала "Ответ" канальное окончание подключает приемник тонального сигнала 500 Гц, и если в течение 600 мс сигнал детектирован, передает безинтервальный пакет АОН, после чего в течение еще 500 мс ожидает линейный сигнал "Снятие ответа". После приема безинтервального пакета АОН канальное окончание передает линейный сигнал "Снятие ответа". Значение по умолчанию - чекбокс не отмечен.
- Воспринимать первый "Ответ" как запрос АОН
- Если чекбокс не отмечен, канальное окончание 1IND считает запросом АОН только линейный сигнал "Ответ", сопровождаемый тональным сигналом 500 Гц (чекбокс
Использовать сигнал "Снятие ответа"должен быть отмечен для детектирования сигнала 500 Гц - см. выше). Если чекбокс отмечен, первый принятый линейный сигнал "Ответ" воспринимается как запрос АОН независимо от наличия или отсутствия тонального сигнала 500 Гц. Значение по умолчанию - чекбокс отмечен.
- Межцифровой интервал
- Параметр определяет задержку в мс между сериями импульсов, соответствующих передаче двух соседних цифр номера вызываемого абонента. Допустимые значения - от 100 до 9999 мс. Значение по умолчанию - 500 мс.
- Префикс межгорода
- Параметр определяет префикс, на совпадение с которым проверяется начало вызываемого номера при вызове в сторону канала TDM. Если вызываемый номер начинается с комбинации, установленной данным параметром, то исходящее занятие производится коротким сигналом (междугородное занятие), и в процессе передачи номера в канал после набора префикса будет сделана дополнительная пауза, длительность которой устанавливается параметром "Пауза межгорода". Если значением параметра является пустая строка, или вызываемый номер не начинается с комбинации, установленной данным параметром, исходящее занятие канала выполняется длинным сигналом (местное занятие), и дополнительная пауза при наборе номера не выполняется. Обратите внимение, что если в конфигурационном параметре "Регулярное выражение вызова" используется регулярное выражение с заменой, канальное окончание 1IND сначала выполняет замену, заданную конфигурационным параметром "Регулярное выражение вызова", а затем результат замены проверяется на наличие "префикса межгорода". Значение по умолчанию - "8".
- Пауза межгорода
- Конфигурационный параметр устанавливает величину дополнительной паузы в мс, выполняемой в процессе набора номера при исходящем вызове в направлении TDM после набора префикса межгорода и каждый раз, когда в номере встречается символ 'p'. Допустимые значения - от 1 до 9999 мс. Значение по умолчанию - 2000 мс.
- Таймаут набора
- Параметр определяет максимальное время в мс между приемом двух соседних цифр номера при входящем со стороны TDM вызове. Если в течение заданного параметром времени после набора очередной цифры номера не набрана следующая, канальное окончание считает, что набор номера вызывающей станцией закончен. Допустимые значения - от 1000 мс до 100000 мс. Значение по умолчанию - 5000 мс.
- Макс. число запросов АОН
- Параметр устанавливает максимальное число попыток определения номера вызывающего абонента (АОН). При установке значения 0 номер вызывающего абонента не определяется. Допустимые значения - от 0 до 10. Значение по умолчанию - 1.
- Преобразование АОН
- Параметр определяет замену номера вызывающего абонента, принятого в безинтервальном пакете АОН. Значение параметра задается в виде строки формата
/<regexp>/<replacement>, где <regexp> - регулярное выражение, на совпадение с которым проверяется полученный номер, <replacement> - строка, которой заменяется номер в случае совпадения с регулярным выражением. В замене могут использоваться группы из регулярного выражения, которые подставляются с помощью комбинаций \1, \2 и т.д. Например при установке значения параметра/^(.*)$/7342\1к определившимся номерам будет добавляться префикс "7342". Если значением параметра является пустая строка, функция преобразования АОН отключена. Значение по умолчанию - пустая строка.
- Шаблон посылки АОН
- Параметр устанавливает шаблон, состоящий из 7 цифр, используемых при формировании и передаче безинтервального пакета АОН в случае, когда номер вызывающего абонента содержит менее 7 цифр. Так как безинтервальный пакет АОН всегда содержит 7 цифр номера, недостающие цифры номера вызывающего абонента берутся из шаблона посылки АОН, при этом позиция цифр в номере сохраняется, например если username вызывающего абонента "6789" и шаблон посылки АОН имеет значение "1230000", в безинтервальном пакете АОН будет передан номер "1236789". Значение по умолчанию - "0000000".
- Категория по умолчанию
- Параметр устанавливает категорию вызывающего абонента, которая передается в безинтервальном пакете АОН в случае, если в URI вызывающего абонента отсутствует параметр
cpc, или значение параметраcpcне является одной десятичной цифрой. Допустимые значения - от 0 до 9. Значение по умолчанию - 1.
Состояния канального окончания
Далее описаны состояния, в которых может находиться канальное окончание 1IND, и их описание.
- Idle
- Исходное состояние канального окончания. Канальное окончание свободно: способно принимать вызовы со стороны сети IP и ожидает сигнал "Занятие" со стороны канала TDM.
- Seizure
- Выполняется исходящее занятие соединительной линии.
- Dialing
- Передается номер вызываемого абонента.
- Dialed
- Номер вызываемого абонента передан. Ожидается ответ.
- Blocked
- передается линейный сигнал "Отбой" (ОС).
- NumRecv
- Принимается номер вызываемого абонента.
- Outgoing
- Отправлен INVITE, ожидается ответ.
- Answered
- Получен ответ, ожидается запрос АОН.
- Connected
- Соединение установлено, ведется разговор.
- DiscWait
- Ожидание отбойного сигнала с удаленной стороны при входящем междугородном вызове.
- AONrequest
- передается запрос АОН (линейный сигнал "Ответ" + тональный сигнал 500 Гц).
- AONrequested
- прием кодограммы АОН
- RBlocked
- блокировка удаленной стороной
См. также
сводная таблица параметров, окончание FXS, окончание FXO, окончание R2, окончание АДАСЭ.
Attachments (1)
- ss1.jpg (58.8 KB ) - added by 8 years ago.
Download all attachments as: .zip

